RW – Rozchód wewnętrzny – to dokument wystawiany przez przedsiębiorstwa dysponujące i zarządzające magazynem. Pozwala na udokumentowanie rozchodu towarów wewnątrz firmy. Choć nie jest dowodem księgowym, musi zawierać określone dane. Sprawdź, w jakich sytuacjach należy wystawić RW i jak to zrobić w programie [product_name].
RW – Rozchód wewnętrzny – kiedy wystawiany?
Dokument RW okazuje się niezwykle przydatny w wewnętrznym systemie rozchodu towarów, materiałów i produktów gotowych posiadanych przez dany podmiot. Wystawia się go np. podczas inwentaryzacji, w procesie produkcji innych towarów czy ich rozchodu na potrzeby własne.
RW – Rozchód wewnętrzny – potwierdza wydanie towarów wewnątrz firmy. Pokazuje zmniejszenie stanu zapasów, ale też informuje, kiedy i w jakim celu zostały przekazane.
Dokument RW – Rozchód wewnętrzny pozwala:
- Prawidłowo prowadzić gospodarkę magazynową (RW jest szczególnie ważne przy sporządzaniu spisu z natury)
- Wykryć niedobory podczas inwentaryzacji
- Prowadzić procesy produkcyjne (tworzyć towary na bazie innych podzespołów: produktów, materiałów itp.)
- Kontrolować straty (ważne szczególnie w procesach produkcyjnych)
- Zobrazować koszty wytworzenia
RW wraz z dokumentem PW – Przyjęcie Wewnętrzne – pozwala na rzetelne prowadzenie magazynów.
Jakie dane powinien zawierać dokument RW?
Rozchód wewnętrzny, jak sama nazwa wskazuje, jest dokumentem funkcjonującym w obiegu wewnątrz firmy. Nie musi więc zawierać m.in. nazwy odbiorcy. Nie oznacza to jednak, że podanie takiej informacji nie okaże się praktyczne, np. w przedsiębiorstwach z kilkoma magazynami lub oddziałami.
Dane na RW:
- numer kolejny dokumentu,
- data wystawienia,
- data wydania i przyjęcia towaru/materiału,
- nazwa towaru/materiału lub numer indeksowy
- ilość towaru/materiału: żądanego i wydanego wraz z jednostką,
- cena jednostkową i wartość w zł,
- podpisy: osoby upoważnionej do wystawiania RW, dostawcy i odbierającego.
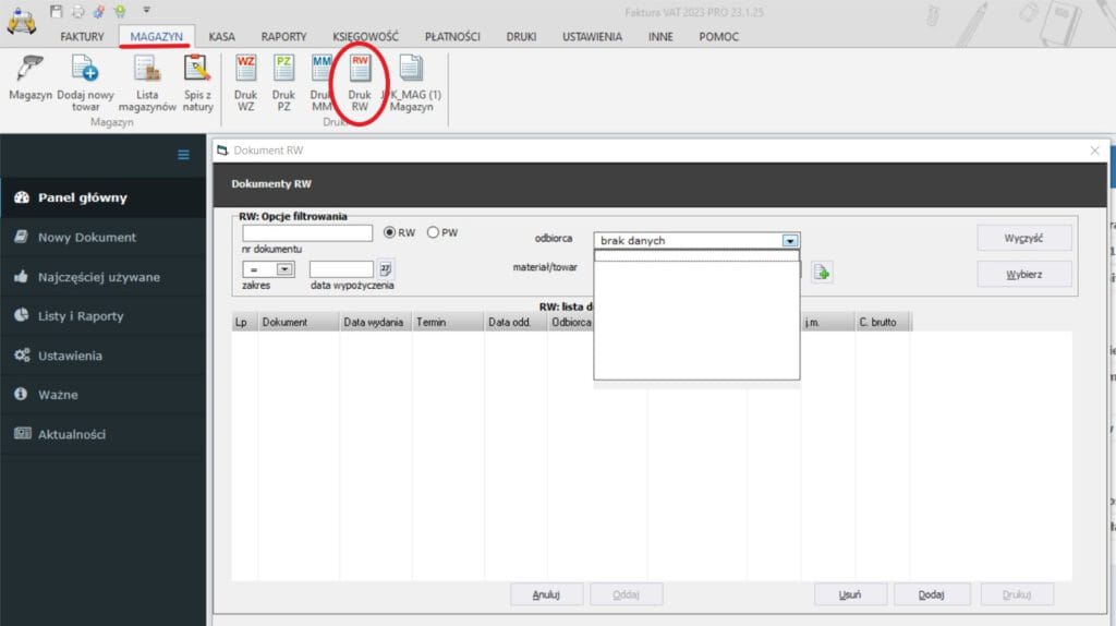
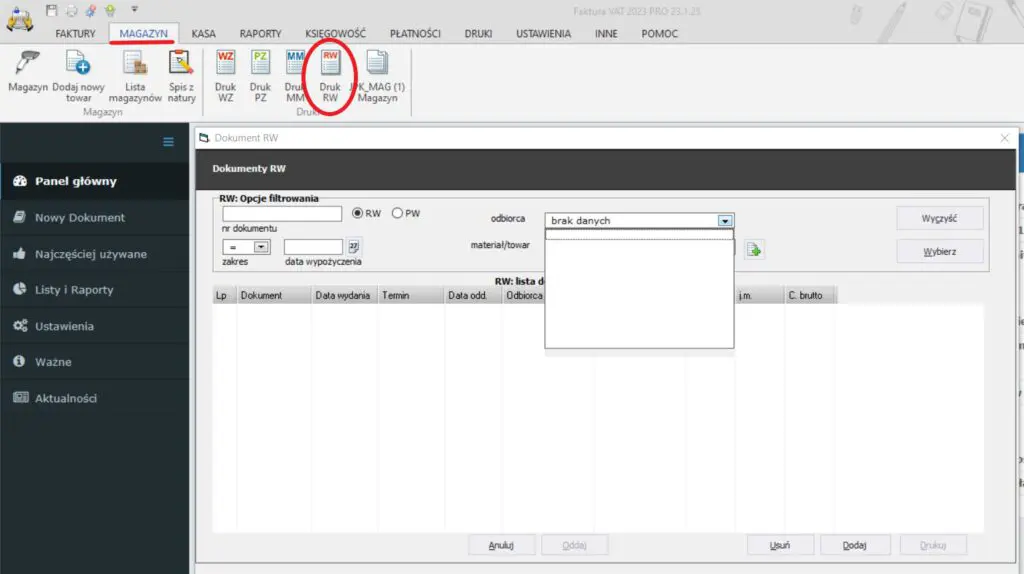
Dokument RW w programie [product_name]
W programie do zarządzania sprzedażą z gospodarką magazynową [product_name] wystawisz wszystkie potrzebne dokumenty magazynowe. Aby sporządzić RW – Rozchód wewnętrzny – z górnego menu wybierz „Magazyn” a następnie kliknij ikonę „RW”. W uzyskanym oknie uzupełnij wymagane dane. Tak przygotowany dokument możesz od razu wydrukować.

Szukasz programu do fakturowania?
Faktura VAT 2026 – prosty program dla firm. KSeF 2.0, JPK_VAT, wielowalutowość.
Pobierz bezpłatnie na 31 dni